第二世界·社区团购系统
小程序配置流程
系统后台板块功能
总览
商品
订单
配送
会员
团长
供应
财务
统计
权限
DIY
设置
基础设置
金额设置
其他设置
平台配送设置
小程序设置
公众号设置
远程附件
扫码上传
统一时间设置
自定义售后原因
积分抵扣设置
公告列表
页面配置
打印机设置
物流接口对接
版权设置
协议规则
常见问题
操作日志
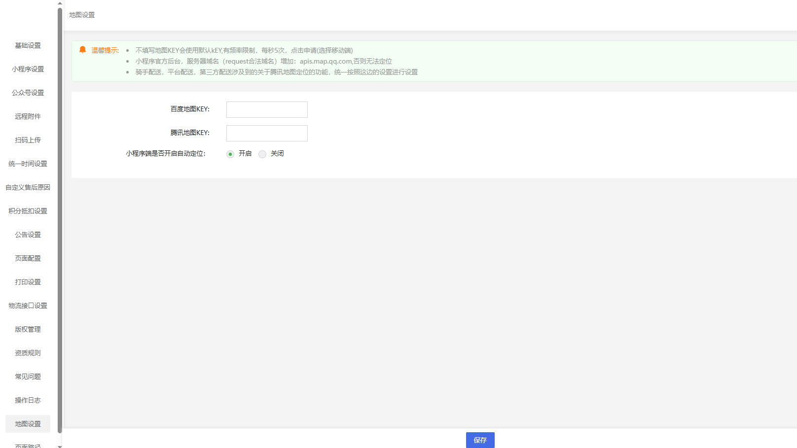
地图设置
页面路径
系统操作流程
热点问题整理
百度地图KEY
佣金发放失败
团长佣金和团长平推佣金
团长推荐关系
小程序部分报错
小程序出现部分空白
无法退款
支付报错
二维码不显示
团长佣金折扣
远程附件配置
商家转账
系统营销插件
红包模块
拼手气红包
秒杀活动
满额立减
拼团管理
积分签到
积分商品
余额充值
品牌入驻
本地入驻
本地商超
专题活动
种草
群发订阅号消息
付费会员卡
区域合伙人
卡密兑换
分销功能
消费奖励
群接龙
运费模板
当面付
骑手配送
外卖推广
第三方配送达达
聚合供应链
商品采集
转盘抽奖
视频购
本文档使用 MrDoc 发布
-
+
首页
地图设置
### 地图设置 #### 百度地图KEY #### 腾讯地图KEY #### 参数设置页面,具体配置查看热点问题。 
wangjian
2025年4月28日 15:04
转发文档
收藏文档
上一篇
下一篇
手机扫码
复制链接
手机扫一扫转发分享
复制链接
Markdown文件
分享
链接
类型
密码
更新密码